Code-First Design
Write your database schema in DBML - designed for backend engineers who prefer coding over drag-and-drop.
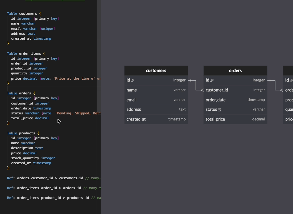
Write your database schema like you write your code. Transform DBML into professional diagrams instantly.

Write your database schema in DBML - designed for backend engineers who prefer coding over drag-and-drop.
Share and collaborate on database designs with your team. Real-time updates included.
Connect with fellow backend engineers and database designers.